Как скачать музыку на компьютер
Опубликовано: 07.08.2025 22:53:13, автор Друг_0x00000002
Данная статья описывает возможность скачать песни из плейлиста "Мне нравится", т.е. те треки, на которые вы поставили сердечки.
Операционная система: Windows 11. Предустановленная программа: Яндекс.Музыка версия 4.54. Если у вас другая версия, то есть большая вероятность того, что данная статья вам не поможет. Рано или поздно - этот способ закроют. Догадался до этого способа сам, т.к. там всё "просто" (для меня), но, если быть уж совсем честным, то сложность 8/10. Если у вас всё получится, то вы приобретёте отличный опыт!
Итак, поехали:
1. Необходимо зайти в программу, выбрать плейлист "Мне нравится" и нажать на нём кнопку "Скачать" и дождаться выполнения в 100%.
2. Нам нужно понять, а кто мы на данном компьютере? Для этого на кнопке Windows нажимаем правой кнопкой мыши и выбираем пункт "Терминал". По итогу, мы сразу увидим имя нашей учётной записи.
3. В этом пункте рекомендую скачать и установить программу Total Commander, в дальнейшем буду писать сокращённо TC. Не принципиально, но с ним, если идти "до конца", то будет гораздо проще. Идём в каталог C:\Users\ShirokovPN\AppData\Local\Packages\.Нажимаем в каталоге на клавиатуре комбинацию клавиш Alt+F7 и в поле для ввода набираем *.mp3. Нажимаем на клавиатуре Enter и ждём пока найдутся файлы. У вас может быть много каталогов с музыкой, но нас интересует только тот, в названии которого видим знакомые буквы Yandex. На всех компьютерах он разный, поэтому не ищите точно такой же, как картинке. Ищите похожий. В моём случае нашёлся каталог A025C540.Yandex.Music_vfvw9svesycw6.
4. В найденном каталоге мы должны перейти дальше ->LocalState\Music. Там у вас будет тоже какой-нибудь каталог со странным именем. В моём случае это 1240c9741ae2be1ae6cf93e798337840. Вот в этом-то каталоге и есть все скачанные песни!
В принципе, мы уже как бы достигли своей цели, т.е. нашли все песни. И мы даже их можем слушать, переписывать и т.д. Только вот одна беда - нет вообще никакого понимания о том, что это за песни. Нет ни в названиях файлов, ни в тегах. Т.е. если м их добавим в альбом, то не получится выбрать нужную нам песню. Просто непонятные цифры. Для того, чтобы это исправить, надо идти дальше. Текущие пункты были очень простыми. Дальше уже будет тяжелее, прямо гораздо тяжелее.
5. Если информации нет в самих треках, то значит она где-то лежит в другом месте. Попробуем найти Базу Данных (БД). И, вот это поворот, мы её находим.
6. Встречайте - SQLite, самая распространённая БД в мире. Для того, чтобы получить данные из этой БД, скачиваем простую программу SQLite Database Browser Portable. Открываем нашу базу данных и вводим скрипт, указанные ниже. Почему код именно такой? Вопрос хороший. Возможно, что у меня недостаточно каких-то знаний, а может быть их достаточно и это всё действительно странно. Позже расскажу, почему он получился именно таким. Почему код именно такой? Вопрос хороший. Возможно, что у меня недостаточно каких-то знаний, а может быть их достаточно и это всё действительно странно. Позже расскажу, почему он получился именно таким.
SELECT
TRIM(T_Track.Id) AS 'ИмяФайла',
T_Album.ArtistsString AS 'Артист',
T_Album.Title AS 'Альбом',
T_Track.Title AS 'Название',
T_Album.Year AS 'Год',
T_Album.GenreId AS 'Жанр',
T_Album.CoverUri AS 'Обложка'
FROM T_Track
JOIN T_TrackAlbum
ON T_TrackAlbum.TrackId = T_Track.Id
JOIN T_Album
ON T_Album.Id = T_TrackAlbum.AlbumId
JOIN T_PlaylistTrack
ON T_PlaylistTrack.TrackId = T_Track.Id
JOIN T_Playlist
ON T_Playlist.Kind = T_PlaylistTrack.Kind
WHERE
T_Track.Available = 1 AND T_Playlist.Kind = 'hidden'
GROUP BY T_Track.Id
ORDER BY CAST (T_Track.Id AS INT)
Нажимаем кнопку "Выполнить" (можно F5 на клавиатуре или синий треугольник) и должно получиться что-то типа этого. Внизу получим список наших песен:
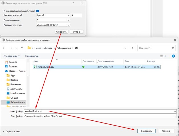
7. Получившиеся результаты необходимо экспортировать в CSV-файл. Для этого нажимаем кнопку "Сохранить результаты"->"Экспортировать в CSV":
Дальше уже интереснее, программа спросит нас - а как мне разделить значения в строчке? Я попробовал выбрать знак $, думая о том. что данный знак не встречается ни в названиях песен, ни в названиях групп, альбомов и т.д. Но я ошибся, этот знак встречается, в идеале сделать их штук 5, допустим, $$$$$. Но это уж вы решайте сами. В принципе, ничего страшного не произойдёт, немного кривые данные встанут в той песне, где встретится такое сочетание, но этому можно исправить вручную. Итак, можете попробовать, как у меня:
Сохраняем файл с именем YandexMusic.csv:
8. Скачиваем программу Notepad++. Открываем в этой программе наш созданный файл YandexMusic.csv. И удаляем верхнюю строчку. Если вы просто тыкали сердечки и никогда не заливали в ЯндексМузыку свои треки, то можете сохранять файл и закрывать программу, в противном случае – закрывать ещё рано.
9. В пункте 3 мы получили каталог, в котором лежат наши файлы с музыкой. Теперь мы начнём над ними издеваться. Чтобы компьютер не сошёл с ума, необходимо все файлы *.mp3 скопировать в какой-либо другой каталог. В какой? Выбирайте любой и создайте каталог прямо в текущей папке.
10. Скачиваем программу Mp3tag. Открываем каталог и нажимаем Ctrl+D. Нам необходимо выбрать новый каталог, в который мы скопировали файлы *.mp3. Так мы укажем программе, чтобы она работала только с файлами в данном каталоге, другие файлы нам могут помешать.
11. В результате, в главном окне программы, открывается список наших песен. И вот здесь уже пора рассказать, почему в пункте 6 был такой код. Как мы видим и в Mp3tag, и в Total Commander – файлы отсортированы по имени. Но, результаты разные. В TC (да и в проводнике Windows) файлы отсортированы по левому краю, а в программе Mp3tag по правому краю, из-за разницы в количестве символов – получаем разный результат. Как выравнять в Mp3tag по левому краю – я не нашёл. Нафига они так сделали? Откуда такое нестандартное поведение? Хз. Так-то может оно и стандартное, а просто я чего-то не знаю.
12. Этот пункт следует читать только тем, кто не просто тыкал сердечки, а добавлял свои песни.
В этом случае, у вас будут треки не только с названиями в виде цифр, но и в виде GUID (первые строки на картинке выше, в каталоге вы найдёте файлы с такими же именами). Как мы видим, благодаря коду из пункта 6, нам удалось отсортировать строки так, как их видит программа Mp3tag, за маленьким исключением – не все. В моё случае три верхних строчки надо переместить в самый низ файла и тогда будет полное соответствие (как указано голубыми линиями). После перемещения, сохраняем и закрываем файл.
13. В программе Mp3tag выделяем все файлы (нажимаем на клавиатуре Ctrl+A). И выбираем Преобразования -> Файл – список тегов – Тег.
Верхнем окне выбираем наш файл YandexMusic.csv со списком песен из БД. В нижнем мы вставляем вот такую строчку:
%discnumber%$%artist%$%album%$%title%$%year%$%genre%$%comment%
Объясняется эта строчка очень просто. Разделить – выбранный ранее значок $ (или тот, который вы выбрали сами). В тег discnumber – мы запишем цифровой номер песни, это нам нужно для того, чтобы провести проверку – а так ли мы всё записали? Если значение в этом теге соответствует названию файла (первого и последнего), значит всё Ок. В comment мы запишем “чудесные” данные, о которых расскажу позже.
14. Нажимаем кнопку Ок. И получаем результат:
Как писалось выше – переходим к одному из последних файлов и делаем сверку – номера совпадают, значит теги во все песни записались правильно.
15. Снова выделяем все треки (Ctrl+A) и нажимаем кнопку Сохранить или на клавиатуре Ctrl+S. Это нужно для того, чтобы все теги сохранились в файлах с песнями.
16. Наша цель достигнута. Теперь мы будет видеть на магнитоле или в проигрывателе информацию о том, кто и что поёт. Если вы собираетесь слушать эти файлы на старом устройстве, которое не может читать теги, а может выводить только названия файлов, то это можно сделать очень простым способом.
Для этого нажимаем Преобразования -> Тег – Имя файла:
И вставляем вот такую строчку:
%artist% - %album% - %title%
Если мы нажмём Ок, то все наши файлы (ели были выделены все или текущий) будут переименованы как Артист – Альбом – Название песни.
Можно вставить другую строчку:
%artist% - %title%
Получим: Артист – Название песни.
Мы это сразу увидим результат в проводнике. Что вам больше нравится, вы решайте уже сами.
Поздравляю Вас! Вы, да, именно Вы – великолепны! Мы всё сделали!
А всё-ли? Точно всё? Ёптаааа, да сколько можно? Что там ещё? 😄
А ещё мы хотим хлеба и зрелищ. Хлеб в виде песен мы получили, а вот на что посмотреть? Конечно же на обложки альбомов! Мы же хотим их видеть? Да. А где их взять? Да всё там же. А как это сделать? А вот тут мои полномочия всё 😄
Чуть-чуть отвлечёмся, надо немного передохнуть. Зачем я вообще всё это делал?
Есть у меня клёвая тачка - Lada Vesta SW Cross NG. В ней стоит хорошая магнитола LADA EnjoY Vision Pro. Магнитола супер, но стоит урезанная версия программы Яндекс.Музыка. Когда был постоянный интернет, то проблем никаких не возникало, но в последнее время - интернета часто нет, времена такие. Да, Ок, но музыку-то хочется послушать. Есть 3 варианта:
- Беспроводной. Устанавливаем приложение ЯМ на телефон. На телефоне заходим в наш плейлист и нажимаем кнопку “Скачать”. Всё. Все песни доступны на телефоне без интернета по Bluetooth и их можно слушать через ГУ. Может быть не только приложение ЯМ, а и ещё какие-нибудь, доступные через AndroidAuto.
- Встроенный. Установить обычное приложение ЯМ на ГУ. Признаюсь честно – не пробовал. Сначала хотел, но когда хотел – интернета не было. А когда интернет появился – уже перехотел, поэтому не знаю, как оно работает на этом ГУ. Может всё также просто, как и в первом пункте.
- Подключаемый. Он же – флешка. Нормальное решение. Остаётся вопрос, а где взять музыку на неё? Так-то можно скачать кучу сборников и слушать их. Но мы ведь хотим нашу. С сердечками из ЯМ. Зачем нам всё подряд? Только вот беда - искать песни по отдельности, а потом их скачивать - это офигеть сколько времени уйдёт.
Вот так я и решил попробовать смухлевать и найти более простой способ и я его для себя нашёл, вот и решил с вами поделиться. Собственно, это маленькое предисловие к вопросу о том - а зачем ещё что-то делать? Вроде бы уже всё сделали.
Ок, идём дальше.
17. Итак, в результате наших махинаций, в каждой песне мы добавили тег "Заметки" со странной абракадаброй, приблизительного вида:
Зачем она нужна? Да всё очень просто, она нужна для подтягивания картинок в mp3-файл.
18. Снова открываем TC и переходим в папку CachedCovers.Оттуда копируем некоторые файлы, в которых содержатся буквы get-music-content в папку с нашими переименованными песнями.
Что значит некоторые? А вот тут уже начинается то, что я не смог (да и не захотел, о причинах будет позже) осилить. У ЯМ два размера обложки 100х100 и 460х460. Я скопировал только 460х460. Как это сделать? Нажимаем на клавиатуре Alt+F7 и в строке поиска вводим:
*get-music-content*.*460x460
Потом нажимаем кнопку Файлы на панель.
В результате, у нас останется только список нужных нам файлов.
Если мы нажмём на клавиатуре Ctrl+Q, то мы даже сможем увидеть то, что находится в каждом файле. Чтобы убрать превью картинок – снова нажимаем Ctrl+Q. Выделяем все файлы Ctrl+A и копируем их в каталог с новыми песнями (нажимаем F5 на клавиатуре).
19. Мы скопировали файлы, чтобы можно было опять над ними издеваться. А зачем? Ведь мы их даже можем посмотреть. А затем, что программа Mp3tag (да, туповатая, но лучше я не нашёл) имеет фильтр на расширение файла обложки и не даёт открыть нужные нам файлы. Поэтому, нам необходимо переименовать получившиеся файлы. Для этого в TC выделяем все скопированные обложки и нажимаем на клавиатуре Ctrl+M.
В результате, получим что-то типа этого:
В маске вводим [N][E] в расширении jpg и жамкает батон под названием "Выполнить".
20. Круто. У нас есть картинки, и мы как-то даже можем понять к какой песне их присобачить. Но тут для меня начался полный облом. Никаких средств автоматизации в программе Mp3tag применить нельзя (ну или я не нашёл как). Что ещё можно сделать? Ни одной среды разработки у меня нет. Только Excel. Пошёл искать VBA+MP3. Там практически голяк. Ну ок, я готов что-то установить, допустим, для C#. Но может быть уже что-то готовое для C# по поводу MP3? Теоретически – да, есть. Но не всё так просто, надо изучать и вникать в структуру тегов MP3 ID2v2.3 чего делать вообще не хочется. Мало того…
21. Я попытался вручную закинуть обложку в файл. Это делается легко. В программе Mp3tag на обложке нажимаем правой кнопкой мыши и выбираем “Добавить обложку”:
И выбираем файл, который мы видим в заметках:
Нажимаем вверху кнопку Сохранить, чтобы обложка сохранилась в песне.
22. Получили нормальную вроде бы обложку, только со странной надписью – Front Cover.
Почему Front? А бывает не Front? А какие ещё? Нажимаем правой кнопкой мыши и выбираем “Изменить тип обложки”. Начинаем тихо офигевать…
ЁптваюНалево… А чего их как много? А какие из них отражаются при проигрывании на ГУ? А хз.
23. Записываю один файл. Включаю на проигрывание в ноутбуке в программе WMP. Картинка отображается, вроде бы всё Ок. Иду в машину. Включаю флешку. А там нет никаких картинок. Подключаю интернет – появляются картинки, видимо программа хочет отображать только свои картинки. Т.е. эти картинки оказались бесполезны для моей магнитолы, вернее программы. Может быть для программы в вашей магнитоле они подойдут, а если у вас вообще нет такой функции, то и нечего заморачиваться.
По итогу – не хватило у меня желания разгребать эту тему с обложками. Обойдусь и без них. На крайняк (даже не знаю на какой) – можно вручную каждому файлу присобачить картинку. Ага, на 999 файлов. Спасибо.
Вот и всё. Изыскания окончены. Если у вас есть более изящные и простые решения, как говорится - с блэкджеком и поэтессами, то было бы круто, если бы вы их здесь описали. А то может они есть, а я их тупо не знаю и страдаю фигнёй 😄 Уффф, ну и портянку я накатал 😄
P.S. Всем хорошего настроения!



























